Zentro Projekt-ERP:
Intelligente Softwarelösung für effiziente Projektabwicklung.
Zentro ERP ist das optimale Werkzeug, um die Schreibtischarbeit zu rationalisieren und durch effizienten IT-Einsatz Zeit zu gewinnen und Fehlerquellen zu minimieren. Zentro ERP geht weit über Warenwirtschaft und Vertrieb hinaus und vereint alle Zentro Softwaretools in einem Gesamtsystem.
Denn nur derjenige, der den Überblick über die internen Unternehmensabläufe hat, kann wirtschaftlich arbeiten. Egal, ob Sie das einheitliche Auftreten Ihres Betriebes, den Überblick über Ihre Aufträge oder den Informationsgewinn über Ihre Kunden verbessern wollen, Zentro als Ihre Unternehmenssoftware ist praxisorientiert, durchgängig und einfach zu bedienen!
Profitieren Sie von einer leistbaren, individuellen Softwarelösung!
CRM: Kundenbeziehungen im Projektgeschäft.
Zentro vernetzt alle Kundendaten - Sie gewinnen den Überblick und verbessern Ihre Servicequalität. Nutzen Sie:
- Kundenbeziehungsanalyse auf Basis der Kundenkontakte, Kundenkategorien, Kampagnen, Events u.v.m.
- Konditionen-, Rabatt- und Rabattgruppenverwaltung für Kunden
- Termine und Aufgaben zu Ihren Kunden und Projekten einfach verwalten
Interaktionen und Kommunikationshistorie
Zentro ermöglicht die zentrale Ablage aller Dokumente und Informationen statt mehrfacher Datenhaltung. Sämtliche Kontaktpunkte mit Kunden und Interessenten – über E-Mail, Telefonie und weitere Kanäle – werden dokumentiert und stehen systemübergreifend für Dashboards und Auswertungen zur Verfügung.
Funktionalitäten im Paketvergleich
ERP Light | ERP Kompakt | ERP Extended |
|---|
| Kontakte und CRM | |||
| Kunden, Lieferanten, Mitarbeiter und allgemeine Kontakte | Ja | Ja | Ja |
| Beliebige Anzahl von Kontaktpersonen und Funktion | Ja | Ja | Ja |
| Beliebig viele Adressen und Kontaktinformationen | Ja | Ja | Ja |
| Personennetzwerk: Beliebig kombinierbares Netzwerk von Kontaktpersonen, Kundenbeziehungen, Rollen und (Projekt-) Verantwortlichkeiten | Ja | Ja | Ja |
| Synchronisierung der Kontakte mit Nextcloud: zentrales, unabhängiges Firmenadressbuch zur Verteilung auf Mobiltelefone | Ja | Ja | Ja |
| Verknüpfte Belege und Aktivitäten je Kunde | Ja | Ja | Ja |
| UID-Nummernprüfung | Ja | Ja | Ja |
| Verteilung in Cloud und Exchange-Anwendungen | Ja | Ja | Ja |
| Notizen, Besuchsinformationen | Ja | Ja | Ja |
| Bilder und Dokumente | Ja | Ja | Ja |
| Kampagnen/Eventverwaltung | Ja | Ja | Ja |
| Konten-/Kostenstellenvorgaben | Ja | Ja | Ja |
| FiBu-Daten | Ja | Ja | Ja |
| Rabattgruppenzuordnung | Ja | Ja | Ja |
| Preiseinstufung | Ja | Ja | Ja |
| Konditionsverwaltung | Ja | Ja | Ja |
| Alternativer Rechnungsempfänger | Ja | Ja | Ja |
| Beliebige Anzahl von Lieferadressen | Nein | Nein | Ja |
| Verschiedene Währungen | Nein | Nein | Ja |
| Protokollierung der Anlage und Bearbeitung | Nein | Nein | Ja |
| Frei definierbare Datenfelder | Nein | Nein | Ja |
| Fusionierungsmöglichkeit von Dubletten | Nein | Nein | Ja |
| Statusbasierter Stammdatenworkflow | Nein | Nein | Ja |
| Mandantenübergreifende Adressverwaltung | Nein | Nein | Ja |
| Mehrfache Typisierungsmöglichkeiten | Nein | Nein | Ja |
| Adressdarstellung in Google-Maps | Nein | Nein | Ja |
| Kundenspezifische Preislisten | Nein | Nein | Ja |
| Verschlüsselte Verwaltung von Zugangsdaten | Nein | Nein | Ja |
| Fristenverwaltung (Urgenzen, ...) | Nein | Nein | Ja |
Projektmanagement - Das Kundenprojekt im Fokus.
Effiziente Projektabwicklung: Dashboards, Aufgaben, Notizen und verknüpfte Dokumente.
So sind Sie jederzeit am neuesten Stand Ihrer Projekte:
- Verteilung von internen Aufgaben, Informationen und Notizen für Projekte sowie Zuordnung und Überwachung von Verantwortlichkeiten und Terminen
- Elektronische To-do-Listen zur Erinnerung an wichtige Aufgaben
- Auftragsbezogener Kapazitäts- und Montageplanung und Bestellvorschlag
- Ablage von Dokumenten, Plänen etc. verknüpft zu Projekt und Kunde in definierbare Ordnerstrukturen
Projektkommunikation: Nachrichten, Fotos und Dokumente zum Projekt.
Sämtliche Mehrfachablagen im Unternehmen werden beseitigt, und E-Mails, Telefonanlagen sowie andere Endgeräte werden direkt von Zentro aus mit den notwendigen Informationen versorgt.
Die Kommunikation in der Akquisephase und zum Projekt erfolgt über Nachrichten, die direkt zu Personen, Projekten, ... zugeordnet werden, im Chatfenster sichtbar sind und somit leicht wiedergefunden werden.
So hat jeder Beteiligte übersichtlichen Zugriff auf alle nötigen Informationen.
Funktionalitäten im Paketvergleich
ERP Light | ERP Kompakt | ERP Extended |
|---|
| Kundenprojektmanagement | |||
| Kunden, Leads, Dokumente und Notizen zum Kunden | Ja | Ja | Ja |
| Links zu allen mit dem Kundenprojekt in Beziehung stehenden Belegen, Personen, Nachrichten, Notizen, Dokumenten und Arbeitszeiten … | Ja | Ja | Ja |
| Verkaufsbelege: Angebote, Aufträge, Lieferscheine, Rechnungen | Ja | Ja | Ja |
| Verkaufsbelege mit hierarchischer, baugruppenbasierter Gliederung der Positionen | Ja | Ja | Ja |
| Notizen und Dokumente zu Verkaufsbelegen | Nein | Ja | Ja |
| Nachrichten/Chat zum Projekt | Nein | Ja | Ja |
| Digitaler Lieferschein mit Unterschriftsfunktion | Ja | Ja | Ja |
| Montage-Software mit Fotodokumentation, Whiteboard und Notizzettel | Ja | Ja | Ja |
| Konditionen-, Rabatt- und Rabattgruppenverwaltung für Kunden | Nein | Nein | Ja |
| Angebot mit Kopf- und Fußpositionen für zusätzliche Beschreibungen und Konditionen | Nein | Nein | Ja |
| Umsatz- und Deckungsbeitragsanalyse | Nein | Nein | Ja |
| Aufmaßberechnung: Berechnen von Preisen auf Basis von Abmessungen (m, m², m³) | Nein | Ja | Ja |
| Nachkalkulation mit Soll-Ist-Vergleich von Preis- und Mengenabweichungen | Ja | Ja | Ja |
| Individuelle Auswertungen (Materiallisten, Kostenübersicht, ...) | Ja | Ja | Ja |
| Preiswartung | Nein | Nein | Ja |
| Verkaufspreislisten je Kunde | Nein | Ja | Ja |
| Relevanzbewertung von Angeboten und Aufträgen (Berücksichtigung von Wahrscheinlichkeit und Termin) | Nein | Nein | Ja |
| Prüffristen, Haftrücklässe und Sicherheitseinbehalt | Nein | Nein | Ja |
| Kontaktpersonen zu Projekten | Nein | Nein | Ja |
| Belege in beliebig vielen Sprachen | Nein | Nein | Ja |
| Dashboard/individuelle Workflows auf Positionsebene | Nein | Nein | Ja |
| Angebot mit Kopf- und Fußpositionen für zusätzliche Beschreibungen und Konditionen | Nein | Nein | Ja |
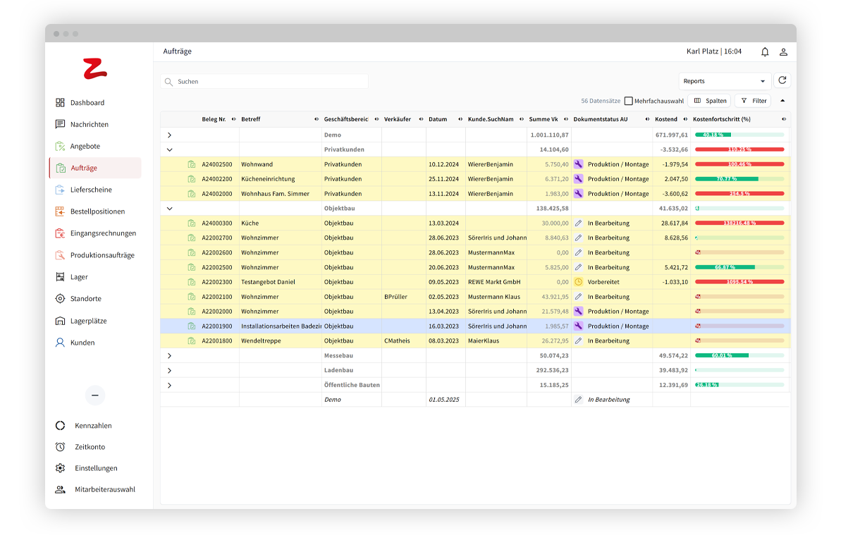
Projektkosten im Griff: Integriertes Controlling.
- Laufender Kostenüberblick durch die automatisierte Zuordnung von Arbeitszeiten, Lagermaterialien und Zukaufposten zum Auftrag
- Nachkalkulation mit Soll-Ist-Vergleich von Preis- und Mengenabweichungen
- Individuelle Auswertungen (Materiallisten, Kostenübersicht, ...)
- Projektmonitoring
Fakturierung: Rechnungsautomatik und integrierte Zahlungsaufstellung
Funktionen für Provisionsabrechnung sowie die vollständige Fakturierung von Anzahlungs-, Teil- und Schlussrechnungen bis hin zu Regie- und Sammelrechnungen sind nahtlos integriert. Mit automatische Zahlungsaufstellungen auf Rechnungn und Zahlungspläne und automatisierter Zahlungszuordnung haben Sie den CashFlow zu Kundeprojekt im Griff.
Funktionalitäten im Paketvergleich
ERP Light | ERP Kompakt | ERP Extended |
|---|
| Controlling und Faktura | |||
| Provisionsabrechnung DB und umsatzbasiert | Ja | Ja | Ja |
| Integrierte Kostenkontrolle durch automatische Zuordnung von Arbeitszeiten, Materialien und Zukaufposten | Nein | Nein | Ja |
| Nachkalkulationen mit Soll-Ist-Vergleich | Nein | Ja | Ja |
| Schlussrechnungsautomatik und Zahlungsaufstellungen | Nein | Nein | Ja |
| Automatisierter Mailversand der Rechnungen | Nein | Nein | Ja |
| Integrierter Datencheck vor dem Rechnungsversand | Nein | Nein | Ja |
| Fakturierung von Anzahlungs-, Teil-, Schluss-, Regie- und Sammelrechnungen bzw. Gutschriften | Nein | Nein | Ja |
| Flexible Strukturierung und Gestaltung des Belegdrucks (kumuliert, detailliert, ...) gruppiert nach Lieferschein, KW, .. | Nein | Nein | Ja |
| Zahlungsstatus, OP-Verwaltung und Mahnwesen | Nein | Nein | Ja |
| Automatisierte Zahlungszuordnung über Schnittstellen | Nein | Nein | Ja |
| Schnittstelle zu KI-gestützter Belegverarbeitung | Nein | Nein | Ja |
| Zahlungsplan | Nein | Nein | Ja |
Objektverwaltung - Strukturiertes Management von Geräten, Anlagen, Gebäuden und Standorten
Ein strukturiertes Management von Geräten, Anlagen, Gebäuden und Standorten ermöglicht eine zentrale, digitale und vorausschauende Wartung – ganz im Sinne einer intelligenten Objektwartung mit System. Jedes Objekt kann mit individuellen Serviceintervallen versehen werden, was eine proaktive Wartungsplanung unterstützt und somit die Betriebssicherheit erhöht. Die nahtlose Integration in das bestehende ERP-System sowie die Verknüpfung mit weiteren Modulen sorgt dafür, dass alle relevanten Informationen zentral verfügbar sind. Dadurch werden nicht nur interne Abläufe effizienter gestaltet, sondern auch die Kommunikation mit Kunden verbessert.
Wartung im Griff – zentral, digital, vorausschauend.
Intelligente Objektwartung mit System.
- Individuelle Serviceintervalle je Objekt
- Proaktive Wartungsplanung für mehr Sicherheit
- Nahtlose ERP-Integration
- Verknüpfung mit weiteren Modulen
- Zentrale Informationsquelle für alle Objekte
- Effizientere Abläufe und bessere Kundenkommunikation
Die Objektverwaltung ist als Zusatzmodule für unsere ERP-Varianten erhältlich
ERP Light | ERP Kompakt | ERP Extended |
|---|
| Objektverwaltung | |||
| Verwaltung von Geräten, Gebäuden, Räumen | Nein | Nein | Ja |
| Hierarchische Zusammenhänge zwischen Objekten (Gebäude, Raum, ...) | Nein | Nein | Ja |
| Geolokalisierung und -visualisierung auf Landkarte | Nein | Nein | Ja |
| Beliebig erweiterbare Datenfelder | Nein | Nein | Ja |
| Zuordnung zu Kunden und Projekten | Nein | Nein | Ja |
| Typisierung | Nein | Nein | Ja |
| Aufgaben, Notizen und Protokollinformationen | Nein | Nein | Ja |
| Bilder, Pläne und Dokumente je Objekt | Nein | Nein | Ja |
| Verwaltung von Serviceintervallen, ... | Nein | Nein | Ja |
| Typisierte Positionierung von Pins auf Detailplänen zum Objekt zB für Aufgaben- od. Reklamationsverwaltung | Nein | Nein | Ja |
FAQs ERP.
Zentro ist eine ERP-Software, die sämtliche kaufmännischen Abläufe im Unternehmen abbildet und unter anderem integrierte Stücklisten, CRM, Kapazitätsplanung, Zeiterfassung und Nachkalkulation bietet.
Zentro beinhaltet diverse Schnittstellen zu CAD- und CAM-Systemen, Zulieferern sowie zur Buchhaltung.
Unsere Kunden kommen aus unterschiedlichsten Branchen, wie zum Beispiel der Tischlerei, Malerei und Innenausstattung. Das ERP-System ist jedoch prinzipiell für verschiedenste Branchen individuell anpassbar.
Zentro ist spezialisiert auf auftragsbezogene Kalkulationen. Je nach Phase, in der sich ein Projekt befindet, erfolgt die adäquate Kalkulation für Material und Arbeitszeit.
Dazu stehen Plausibilitäts- und Vollständigkeitsprüfungen durch automatisches Aufsummieren von Arbeitszeiten, Einkaufs- und Verkaufspreisen sowie automatisierte Aufschlagsberechnung bereit.
Zentro unterstützt Sie bei der zeitlichen Einteilung Ihrer Aufträge, entweder durch automatisierte Rückwärtsterminierung oder manuell via Drag-and-drop.
Dazu werden die geplanten Arbeitszeiten aus der Kalkulation in die Kapazitätsplanung übernommen. Weiterhin sehen Sie die Auslastung Ihrer Ressourcen, wobei Rückmeldungen aus der Zeiterfassung berücksichtigt werden.
Zentro ist eine Unternehmenssoftware, die in Verbindung mit verschiedenen Datenbanksystemen, wie Microsoft SQL Server, MySQL und MariaDB, genutzt werden kann.
Die Software wird sowohl für Windows als auch für Linux eingesetzt und auch laufend für beide Betriebssysteme getestet.
Die Daten werden in einer relationalen Datenbank auf dem Server gespeichert (zum Beispiel Microsoft SQL Server). Der Zentro Client ist eine Desktopanwendung und plattformunabhängig.
Alle weiteren Module sind ebenfalls als Desktopanwendungen verfügbar.
Mindestens 4 GB RAM und ein aktuelles Betriebssystem.
Zentro kann teilweise webbasiert genutzt werden. Die Lösung zur Zeiterfassung verfügt über einen Webclient. Als Browser werden Firefox, Edge und Chrome laufend getestet.
Das Rechtemanagement ist mithilfe eines Rollenkonzepts umgesetzt. Einzelne Rechte werden zur besseren Übersicht in Gruppen zusammengefasst. Benutzer werden einer oder mehreren Gruppen zugeordnet. Die Benutzerrechte sind wie folgt unterteilt: Anlegen, Lesen, Bearbeiten und Löschen.
Zentro ERP ist ab der Einzelplatzlizenz stufenlos skalierbar – das heißt, Sie entscheiden, wie viele Userlizenzen Sie benötigen.
Das Zentro ERP-System dient als Verbindung zu all Ihren bestehenden Softwarelösungen. Es kann nahezu für jede Datenquelle geöffnet werden und auch Daten für unterschiedlichste Fremdsysteme liefern.
Importe und Exporte von Ausschreibungen, Produktkatalogen, Lagerständen, Lieferzeiten, Preisen, Bestellungen, Auftragsbestätigungen, Lieferscheinen und Rechnungen sind vorgesehen.
EDIFACT, IDoc, DATANORM, Ausschreibungsschnittstellen nach GAEB und ÖNORM, Onlineshops wie Magento, Oxid, Marktplätze wie Amazon-de, Amazon-fr, Amazon-uk, ebay, OpenCad, S&S, CAD+T, Imos, RSO, Pro Engineer, Inventor, SolidWorks, Pytha, CAM/CNC für Holzher, Schelling, Homag, Dimter, Langzauner, Lantec, Fibu z. B. BMD, RZL, WinFibu, …
Success Stories unserer Kunden.
SCHREINEREI
“Mit Zentro haben wir endlich alle Informationen an einer Stelle. Jeder weiß genau, welchen Stand ein Auftrag hat und was als Nächstes ansteht. Das erleichtert unseren Alltag enorm.”
Heiko Moldaschl
Juniorchef und Werkstattleiter
Schreinerei Moldaschl
Patrick Fleig
Technischer Geschäftsführer
Schreinerei Moosmann
BAU- und MÖBELTISCHLER
"Es funktioniert alles mindestens so wie versprochen und besser, als wir es uns gedacht haben."
Franz Hackl sen.
Geschäftsführer
Tischlerei Hackl
SCHREINEREI
"Der größte Vorteil von Zentro ist für uns, dass alle Prozesse in einer Oberfläche abgebildet sind. Dadurch entsteht eine Transparenz und Nachvollziehbarkeit der Aufträge. Ich habe mich für Zentro entschieden, weil es für mich das beste Programm auf dem Markt ist."
Rüdiger Huschle
Geschäftsführer
Schreinerei Huschle
OBJEKTAUSSTATTER
“Wir waren lange auf der Suche nach einer Lösung, die unsere Ansprüche hinsichtlich Innovation, Flexibilität, Transparenz und Einfachheit in der Bedienung abdecken kann. Zentro Go konnte unsere individuelle Anforderung zu 100 % erfüllen.”
Konrad Grömmer
Betriebsleiter
Tischlerei Grömmer
Sie haben Fragen? Wir beraten Sie gerne.
Wir freuen uns über
Ihren Anruf!
Schreiben Sie uns gerne
per Mail!
Zentro GmbH
Grubbachstr. 71
4644 Grünau im Almtal
Österreich
© 2024 Zentro GmbH